Przejdź do głównej zawartości

[H50, HMF] Przy przesyłaniu faktur sprzedaży z HM do FK z kontrahentami incydentalnymi, tj. takich w których pole 'kod nabywcy' nie zostało wypełnione program automatycznie wstawia konto 200. Jak zmienić to konto na inne?

Administrator
Administrator

Problem:

Przy przesyłaniu faktur sprzedaży z HM do FK z kontrahentami incydentalnymi, tj. takich w których pole 'kod nabywcy' nie zostało wypełnione program automatycznie wstawia konto 200. Zachodzi potrzeba zmiany tego konta na inne. 

Rozwiązanie: 

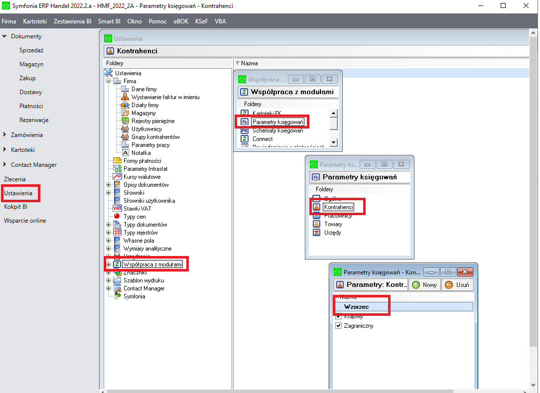
Aby zmienić konto księgowe na inne należy wejść do kartoteki Ustawienia -> Współpraca z modułami -> Parametry księgowań ->Kontrahenci -> Wzorzec -> Edytuj.
W polu Wartość należy zmienić konto księgowe. 

 

mceclip0.png

 

 

mceclip1.png

Masz dodatkowe pytania dotyczące tego artykułu? Zadaj je w Społeczności Klientów Symfonii

Nasza Społeczność skupia specjalistów, praktyków korzystających na co dzień z oprogramowania Symfonii, a także specjalistów Zespołu Wsparcia Technicznego Produktu, wdrożeniowców rozwiązań Symfonii oraz partnerów.

Aby przejść do Społeczności:

  1. Kliknij link poniżej - Zadaj pytanie Społeczności;
  2. Jeśli nie zrobiłeś tego wcześniej, zaloguj się przy użyciu Symfonia ID;
  3. Wybierz interesujący Cię obszar;
  4. Sprawdź czy ktoś nie zadał już tego pytania;
  5. Dodaj nowy wpis.

Zapraszamy Zadaj pytanie Społeczności


 

Czy ten artykuł był pomocny?

Liczba użytkowników, którzy uważają ten artykuł za przydatny: 0 z 0