[H50, HMF] Umieszczenie danych odbiorcy na wydruku zamówienia obcego.

Administrator
Administrator

Problem:

Na nowym wydruku dokumentu zamówienia obcego zaszła potrzeba umieszczenia danych odbiorcy. 

Rozwiązanie:

W celu dodania danych odbiorcy na wydruku należy przejść do zakładki Ustawienia, następnie Szablony wydruku, a następnie Zamówienia obce. Należy zaznaczyć raport Zamówienie obce i wybrać opcję Kopia. Po wybraniu opcji otworzy się edytor szablonów. Szablon należy zapisać poprzez Zapisz -> Zapisz jako…

W tym oknie ustalamy nową nazwę raportu i wybieramy Miejsce wydruku: Okno dokumentu i klikamy Zapisz.

 

W kolejnym kroku, z prawej strony edytora wybieramy opcję Lista pól oraz wybieramy prawym przyciskiem myszy na Źródło danych Symfonia z rozwijalnej listy Zarządzanie kwerendami...

 

W nowo otwartym oknie w lewym górnym rogu wybieramy Dodaj i nadajemy nazwę nowemu zapytaniu np. __Odbiorca.

 

Po nadaniu nowej nazwy w polu wyszukiwania wprowadzamy HM.REP_Contractors. Przeciągamy nazwę tabeli do pustego okna po prawej stronie i zaznaczamy wszystkie dane z tabeli poprzez zaznaczenie parametru przy nazwie tabeli.

 

Następnie w pole wyszukiwania wpisujemy HM.REP_ForeignOrderDocuments_Header. Również przeciągamy nazwę tabeli do okna po prawej stronie.

 

Po przeciągnięciu nazwy tabeli pojawi się okno relacji między tabelami, którą należy ustawić tak jak na poniższym zrzucie ekranu:

 

Po ustawieniu relacji w tabeli HM.REP_ForeignOrderDocuments_Header zaznaczamy parametr przy wartości Identyfikator dokumentu.

 

Następnym krokiem jest dodanie nowego zapytania wybierając opcję Dodaj i nadaniu nazwy nowemu zapytaniu np. __Adres odbiorcy.

 

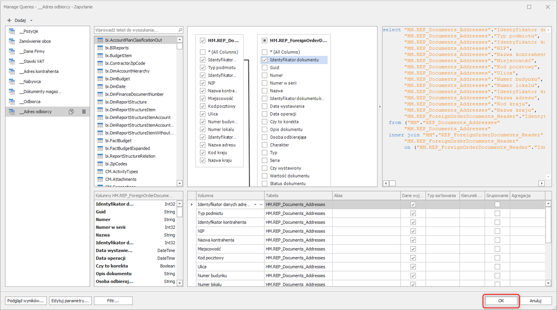
Po nadaniu nowej nazwy w pole wyszukiwania wpisujemy HM.REP_Documents_Addresses. Przeciągamy nazwę tabeli do pustego okna po prawej stronie i zaznaczamy wszystkie dane z tabeli poprzez zaznaczenie parametru przy nazwie tabeli.

 

Następnie w pole wyszukiwania wpisujemy HM.REP_ForeignOrderDocuments_Header. Przeciągamy nazwę tabeli do okna po prawej stronie.

 

Po przeciągnięciu nazwy tabeli pojawi się okno relacji między tabelami, którą należy ustawić tak jak na poniższym zrzucie ekranu:

 

Po ustawieniu relacji w tabeli HM.REP_ForeignOrderDocuments_Header zaznaczamy parametr przy wartości Identyfikator dokumentu.

 

Po wykonaniu tych wszystkich operacji, zatwierdzamy zmiany poprzez przycisk OK.

 

W kolejnym kroku, z prawej strony edytora wybieramy Lista pól oraz wybieramy prawym przyciskiem myszy na Źródło danych Symfonia z rozwijalnej listy wybieramy Zarządzanie relacjami….

 

Pojawi się okno z relacjami gdzie należy połączyć z tabeli Zamówienia obce wartość Identyfikator odbiorcy z tabelą Odbiorca z wartością Identyfikator kontrahenta.

 

Następną relacją, którą należy utworzyć połączenie tabeli Zamówienia obce wartość Identyfikator danych adresowych odbiorcy z tabelą Adres odbiorcy z wartością Identyfikator danych adresowych.

 

Po połączeniu utworzeniu relacji zamykamy okno klikając OK.

Następnym krokiem jest dodanie danych do wydruku aby były one wyświetlane na zamówieniu.

Przykład:

Należy rozwinąć sekcję Detail, a następnie przesunąć ramkę z formą płatności w dół, tak aby pomiędzy danymi sprzedawcy oraz informacjami o płatności zmieściła się tabela. Kopiujemy tabelę z danymi sprzedawcy i nabywcy, umieszczamy ją w nowo wygospodarowanym miejscu.

 

Usuwamy teraz wszystkie dane z tabeli pozostawiając jedynie Sprzedawcę z komórką danych obok oraz E-mail.

 

Zmieniamy napis Sprzedawca na Odbiorca oraz wybieramy komórkę obok. Pojawi się zębatka, którą należy wybrać. Z okna Komórka tablicy Zadania wybieramy rubrykę Wyrażenie klikając trzy kropki.

 

Pojawi się okno z zapytaniem do bazy. Usuwamy to co widać w największym oknie:

 

A następnie wprowadzamy polecenie:

[Zamówienie obce__Odbiorca].[Nazwa]

__________________________________________________________________________________________________________

 

Po wprowadzeniu zapytania zatwierdzamy zmiany poprzez opcję Zastosuj.

Następnym krokiem jest zmiana nazwy E-mail na Adres oraz wybieramy komórkę obok. Pojawi się zębatka, którą należy wybrać. Wykonujemy te same działania i wklejamy zapytanie:

GetFormattedAddress([Zamówienie obce].[Zamówienie obce__Adres odbiorcy].[Ulica], [Zamówienie obce].[Zamówienie obce__Adres odbiorcy].[Numer budynku], [Zamówienie obce].[Zamówienie obce__Adres odbiorcy].[Numer lokalu], [Zamówienie obce].[Zamówienie obce__Adres odbiorcy].[Kod pocztowy], [Zamówienie obce].[Zamówienie obce__Adres odbiorcy].[Miejscowość])

 

Po wykonaniu operacji korygujemy odstępy między tabelami i zmieniamy rozmiar nowo utworzonej.

 

Po wykonaniu wszystkich operacji zapisujemy szablon.

Po zapisaniu szablonu i przejściu do kartoteki Zamówienia obce wchodzimy do zamówienia, które chcemy wydrukować i wybieramy Wydruki -> Wydruk dokumentu. W nazwie raportu wybieramy nowo stworzony raport.

 

__________________________________________________________________________________________________________

Masz pytania?

Dołącz do nas! Zaloguj się do Społeczności Klientów Symfonii i zadaj pytanie w obszarze wiedzy, 
który Cię interesuje. 

Aby zalogować się do naszej społeczność, potrzebujesz konta w Symfonii ID.
Jeśli jeszcze go nie masz – skorzystaj z instrukcji

__________________________________________________________________________________________________________

Czy ten artykuł był pomocny?

Liczba użytkowników, którzy uważają ten artykuł za przydatny: 0 z 0